Go
By default, GoLand suggests creating a Go modules project. With Go modules, you do not need to keep your project files under GOPATH and can easily manage dependencies in your project. Read more about Go modules at go.dev.
Create a project with Go modules integration
Select .
Alternatively, click New Project in the Welcome to GoLand dialog.
In the Location field, specify the path where you want to store your project.
In the New Project dialog, select Go from the list of available projects.
In the GOROOT field, specify the location of your Go installation. Usually, the location is defined automatically.
To change or install a new version of Go SDK, click the Add SDK… button and select Local… to choose the Go SDK version on your hard drive, or select Download… to download Go SDK from the official repository.
(Optional) Select or clear the Enable vendoring support automatically checkbox.
(Optional) In the Environment field, specify environment variables that you need for your project. For example, the
GOPROXYenvironment variable. Read more about environment variables in the Environment variables section.Click Create.

Working with Go modules
In the Project tool window (), Go modules are displayed with their full import path. The version of each Go Module is shown in a dimmed font color to help you distinguish between them.

If you create a new Go modules project in the IDE, Go modules are already enabled. If you pulled your Go modules project from Github, you need to enable Go modules manually.
Enable Go modules in a project
Press Ctrl+Alt+S to open the IDE settings and select .
Select the Enable Go modules integration checkbox.
Click OK.

Working with dependencies
Synchronize dependencies from the opened Go file
Ensure that Go modules integration is enabled. For more information about enabling Go modules integration, see Enable Go in a project.
Click a dependency in the
importsection, press Alt+Enter and select Sync dependencies.
You can fetch missed dependencies and remove unused dependencies.
Synchronize dependencies from go.mod
Ensure that Go modules integration is enabled. For more information about enabling Go modules integration, see Enable Go in a project.
In the Project tool window (), double-click the MOD file.
Click a dependency declaration.
Press Alt+Enter and select action that you want to perform. You can select between the following options:
Sync dependencies: fetches and downloads missed dependencies and removes unused ones by calling
go mod tidy/vendor. Inreplacedirectives, the IDE would not download or delete missed dependencies, and the lines with these unused dependencies would be marked red. It is not an error and does not affect how the application works.Download all modules to the module cache: fetches and downloads all the dependencies and places them under the External Libraries in the Project tool window ().
Download <module_name> to the module cache: fetch and download the selected module and place it under the External Libraries in the Project tool window ().

Configure automatic run of 'go list' for 'go.mod'
Open settings by pressing Ctrl+Alt+S and navigate to
Select or clear the Reload project after changes in the build scripts option.
You can set the following options depending on your workflow:
Any changes: run
go listafter any modification of go.mod. By default, GoLand would automatically rungo listcommands after every modification of go.mod.External changes: do not run
go listautomatically when you edit the file inside the IDE. After you finished editing files in the IDE, click the Load Go modules Changes icon () to apply and load your changes.

If you do not want to run
go listafter every modification of go.mod, clear the Reload project after changes in the build scripts checkbox.If the checkbox is cleared, you will see the Load Go modules Changes icon on all types of changes: external and internal.

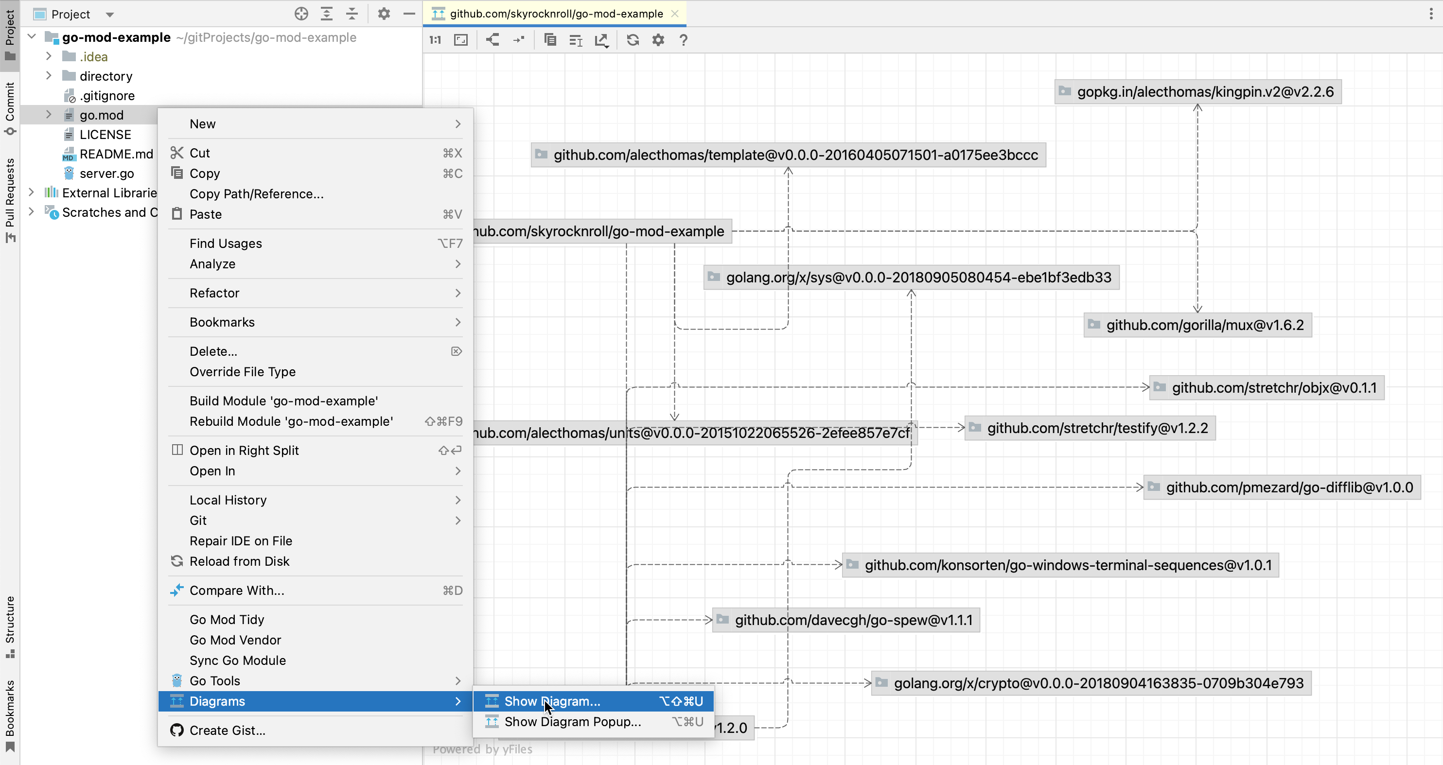
Create a diagram of dependencies
The go.mod file lists dependencies for your project. You can use this file to build a diagram of dependencies.
Enable Go in your project.
Right-click the go.mod file in your project and select .


Toggle vendoring mode
You can toggle vendoring mode in Go versions 1.13 and earlier. In Go 1.14 RC, automatic vendoring mode became a built-in Go feature.
Open settings by pressing Ctrl+Alt+S and navigate to .
From the GOROOT list, select the Go version 1.13 or earlier.
Click the Go menu item.
Clear or select the Enable vendoring support automatically checkbox and click OK.

Navigate from a dependency import path to package source files
In the Project tool window (), double-click the
go.modfile.Right-click a dependency import path and click Ctrl+B.

Environment variables
Environment variables provide a way to set application execution parameters. Environment variables can store addresses of proxy servers that you want to use to download dependencies (GOPROXY), names of packages that are considered private (GOPRIVATE), and other values. In GoLand, you can use the following templates for environment variables:
GOPROXY: defines proxy servers that must be used to download dependencies. These proxy servers are used when you trigger the go command. Read more about GOPROXY in Module downloading and verification at golang.org.
GOSUMDB: identifies the name of the checksum database. The checksum database verifies that your packages from the
go.sumfile are trusted. Read more about GOSUMDB in Module authentication failures at golang.org.GOPRIVATE: lists packages that are considered private. The go command does not use the GOPRIVATE or checksum database when downloading and validating these packages. Read more about GOPRIVATE in Module configuration for non-public modules at golang.org.
GONOPROXY: lists packages that are considered private. The go command does not use the proxy when downloading these packages. GONOPROXY overrides GOPRIVATE.
GONOSUMDB: lists packages that are considered private. The go command does not use the checksum database during validation of these packages. Overrides GOPRIVATE.
Other: any environment variable that you want to introduce. For example, you can introduce the
GOMODCACHEenvironment variable that changes the default location of the Go modules cache from $GOPATH/pkg/mod to a user-defined location (for example,$WORK/modcache).
Introduce an environment variable in a project
Press Ctrl+Alt+S to open the IDE settings and select .
In the Environment field, click the Browse icon at the end of the field.
In the Environment variables window, click the Add button (
) and select the template that you want to add.

Get information about environment variable template
In the Environment variables window, click the Explain variable button (
).

Installing Go SDK
Select a local copy of the Go SDK
Press Ctrl+Alt+S to open the IDE settings and select .
Click the AddSDK({0}) button (
) and select Local….
In the file browser, navigate to the SDK version that is on your hard drive.
Click Open.

Download the Go SDK
Press Ctrl+Alt+S to open the IDE settings and select .
Click the AddSDK({0}) button (
) and select Download….
From the Version list, select the SDK version.
In the Location field, specify the path for the SDK. To use a file browser, click the Browse icon (
).
Click OK.

Productivity tips
Notify about replacements of local paths in go.mod file
Before you commit your changes, GoLand can show you a notification that you replaced local paths in the go.mod file. This might help you to avoid situations when these replacements are committed by mistake.
Press Ctrl+K or select from the main menu.
In the Commit tool window Alt+0, click the Show Commit Options icon (
) and select the Analyze code checkbox. For more information about committing options, see Commit and push changes to Git repository.