Что нового в GoLand 2025.3

В версии GoLand 2025.3 добавлен анализ утечек ресурсов. Это очень эффективная инспекция, которая помогает находить незакрытые файлы, подключения и другие ресурсы, прежде чем это вызовет проблемы во время выполнения. Кроме того, в этой версии добавлена встроенная поддержка Terraform и редактирование отдельных файлов без создания проекта, улучшена поддержка golangci-lint и повышена общая производительность IDE.

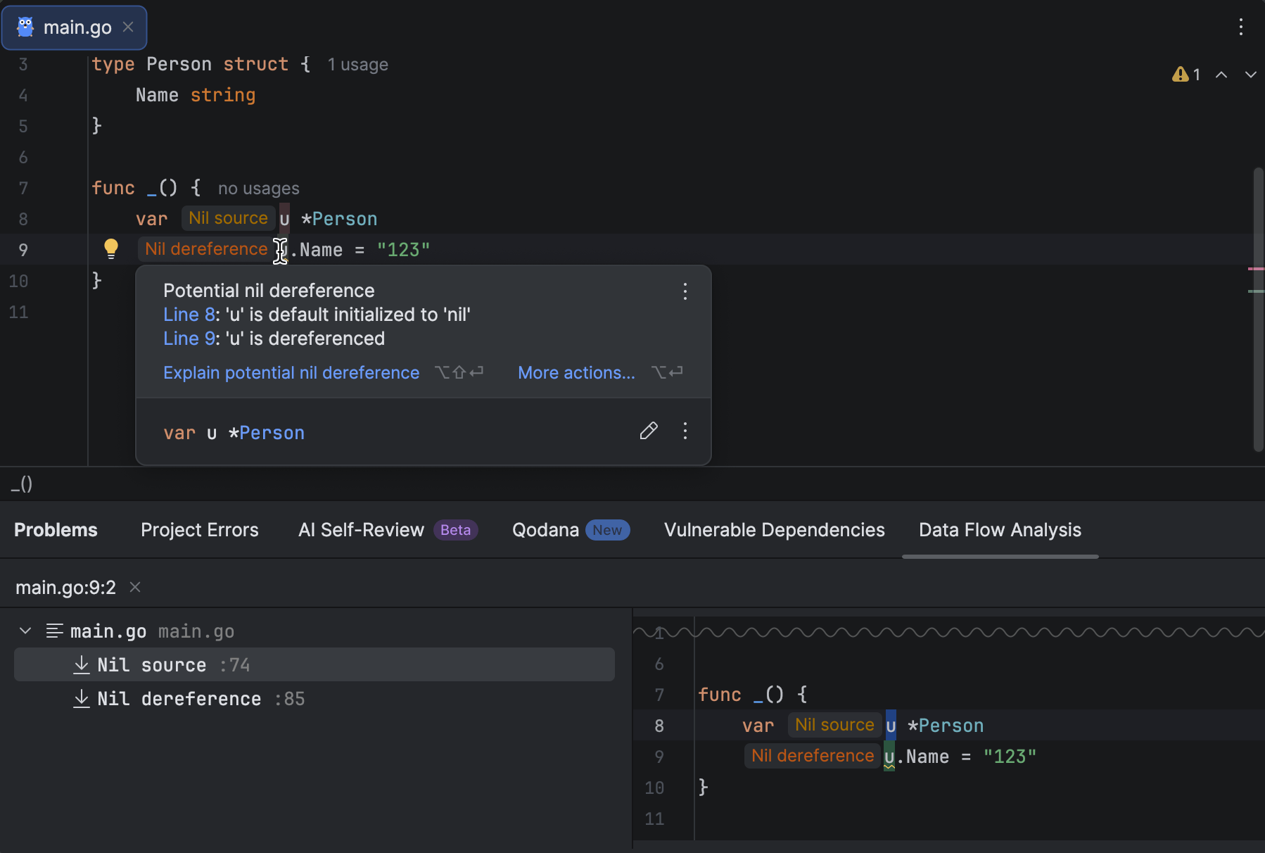
Раннее выявление утечек ресурсов

Новая версия GoLand помогает найти утечки ресурсов, например файлы или сетевые подключения, которые не были должным образом закрыты после использования. Новая локальная инспекция анализирует код в реальном времени и предупреждает о найденных ресурсах, которые случайно остались открыты.

Эти предупреждения появляются прямо в редакторе и помогают правильно очистить критически важные ресурсы.

Работа с несколькими агентами: Junie и Claude Agent

Claude Agent стал первым сторонним ИИ-агентом, встроенным в GoLand. Его появление связано с новой возможностью использования нескольких агентов в GoLand, так что процесс разработки стал еще гибче и эффективнее. Теперь Claude Agent и Junie доступны в едином интерфейсе чата, и вы можете легко переключаться между агентами, получая именно ту помощь, которая нужна для конкретной задачи.

Встроенная поддержка Terraform

Плагин Terraform теперь интегрирован в GoLand и активирован по умолчанию. Благодаря этому можно сразу начинать работу с файлами .tf, ничего предварительно не устанавливая.

Встроенные функции включают в себя подсветку синтаксиса, автодополнение кода, навигацию и форматирование. Независимо от того, управляете вы сложной облачной инфраструктурой или редактируете простой файл конфигурации, в GoLand вы найдете все необходимые функции Terraform.

Улучшения работы с Kubernetes

Развертывание баз данных и сервисов стало проще: теперь прямо в редакторе можно написать весь код, применить его и управлять им.

Cелектор кластера и пространства имён в верхней части окна позволяет оставаться в контексте и помогает быстро находить проблемы благодаря иконкам статуса ресурсов в реальном времени. Возникают проблемы из-за отсутствующих переменных окружения или упавших подов? Исправляйте их мгновенно с помощью логов в один клик и выполняйте повторное развёртывание, не покидая манифест.

Безопасность ваших сервисов обеспечивается за счет управления секретами прямо в редакторе. Теперь можно просматривать и копировать учетные данные базы данных прямо из YAML.

Нужно подключиться к базе данных или сервису? Используйте перенаправление портов в один клик, чтобы пробросить порты контейнера, автоматически загрузить секреты и за секунды установить мгновенное подключение к вашей базе данных или сервису.

От развертывания до отладки и подключения — все этапы полностью интегрированы и управляются централизованно. Сосредоточьтесь на важном и работайте эффективнее!

Тема Islands

Теперь в GoLand по умолчанию используется тема интерфейса Islands. Это не просто изменение внешнего вида, а свидетельство нашего стремления сделать весь процесс разработки максимально удобным для вас.

Легко узнаваемые вкладки, улучшенная контрастность в редакторе, четкое разделение рабочих областей и скругленные углы создают мягкую, хорошо сбалансированную среду, подчиненную одной цели: помочь вам сосредоточиться и легко писать код.

Подробнее

Открытие файлов без настройки проекта

Теперь с отдельными файлами можно работать, не создавая проект. Это идеальный вариант для внесения небольших изменений, ревью кода или просто экспериментов.

Вот как можно открыть отдельные файлы:

  • Перетащите файл в IDE.
  • Выполните команду goland myfile.go (macOS). Подробнее см. в документации GoLand.
  • Дважды щелкните по файлу, чтобы открыть его напрямую.
  • Выберите в главном меню File | Open.
  • Нажмите Open на начальном экране.

Линтер Golangci-lint с поддержкой нового форматирования включен по умолчанию

В GoLand добавлена поддержка новой команды форматирования golangci-lint fmt, которая появилась в версии 2 этого линтера. Теперь вы можете форматировать код при сохранении, настроив выбранный инструмент форматирования или сочетание таких инструментов с помощью golangci-lint.

Интеграция позволяет полностью контролировать стиль кода и избавляет от необходимости в отдельных file watchers, например go-fumpt. Форматирование становится частью процесса линтинга, упрощая настройки и делая их более единообразными.

Оптимизация производительности в IDE

Команда GoLand уделяет особое внимание стабильной работе и производительности. Мы стремимся, чтобы каждая новая версия IDE работала быстрее и надежнее прежних.

В версии 2025.3 внесен ряд важных улучшений:

  • меньше предупреждений о нехватке памяти во время длительных сессий;
  • более умное индексирование крупных проектов;
  • обновления на уровне платформы для улучшения отклика.

В результате GoLand работает быстрее и стабильнее, особенно во время сложных или длинных сессий.

Другие обновления ИИ

Собственные ключи API: больше свободы и контроля Скоро

Модель управления ключами BYOK (Bring your own key) позволяет использовать собственные ключи API от OpenAI, Anthropic или любой локальной модели, совместимой с API OpenAI. Это дает больше гибкости и контроля над тем, как вы используете ИИ в GoLand. Теперь можно работать с ИИ‑чатами и ИИ-агентами без входа в JetBrains AI. Это идеальный вариант для разработчиков с собственными API‑ключами, которые хотят использовать свой привычный сервис.

Однако если вы хотите получить доступ ко всем возможностям ИИ, рекомендуем подписку JetBrains AI (включая и бесплатный тариф), которая предлагает расширенные функции автодополнения кода, дополнительные модели и бонусные кредиты, но при этом позволяет использовать собственный ключ для чата и агентов.

Прозрачное отслеживание ИИ-кредитов в IDE

Теперь остаток ИИ-кредитов, дату обновления и пополнения баланса можно посмотреть прямо в GoLand. Если вы превысили доступное число кредитов, баланс также можно пополнить прямо из IDE.

С выходом этого обновления отслеживать доступные ИИ-ресурсы и управлять использованием ИИ стало намного проще и удобнее.

Другие улучшения

Очистка потока управления с помощью инспекции для выявления избыточных else 

GoLand 2025.3 предлагает новую инспекцию, которая находит избыточные выражения else, следующие за блоком if, который и так закачивается завершающей операцией. К таким операциям относятся, например, вызовы return, panic, os.Exit или обычные функции тестирования, такие как Fatal, Fatalf, Skip и др.

Поддержка сворачивания для директив в go.mod

Новая версия GoLand поддерживает сворачивание кода для блоков директив в файлах go.mod. В таких блоках можно свернуть или развернуть отдельные части, например:

  • require
  • replace
  • exclude
  • retract
  • use
  • godebug
  • tool
  • ignore

По умолчанию все директивы развернуты. Чтобы свернуть или развернуть их разом, можно использовать стандартные сочетания клавиш для сворачивания.

Кроме того, часть изменений в GoLand пришла из IntelliJ IDEA, WebStorm и DataGrip. Обязательно загляните на их страницы!